推荐阅读
idea官网下载链接(对应版本号下载):
https://www.jetbrains.com/idea/download/other.html
IDEA2020.2.2激活与IntelliJ IDEA2020注册码及IntelliJ全家桶激活码的详细教程(有你足矣)
去自学编程网下载
IntelliJ IDEA 2020.2.2旗舰增强版 中/英文免激活绿色版(附中文设置步骤)
什么是spring mvc
一,首先是一个MVC框架。
在web模型中,MVC是一种很流行的框架,通过把Model,View,Controller分离,把较为复杂的web应用分成逻辑清晰的几部分,是为了简化开发,减少出错。还是为了组内开发人员之间的配合。总之就是一种分层工作的办法。
二,springMVC,是spring的一个子框架,当然拥有spring的特性,如依赖注入。
Spring下的子项目:Spring Web MVC是一种基于Java的实现了Web MVC设计模式的请求驱动类型的轻量级Web框架,即使用了MVC架构模式的思想,将web层进行职责解耦,基于请求驱动指的就是使用请求-响应模型,框架的目的就是帮助我们简化开发,Spring Web MVC也是要简化我们日常Web开发的。
今天用idea启动springmvc项目时找不到类

查了一下,发现是我使用idea20201.1出现的bug
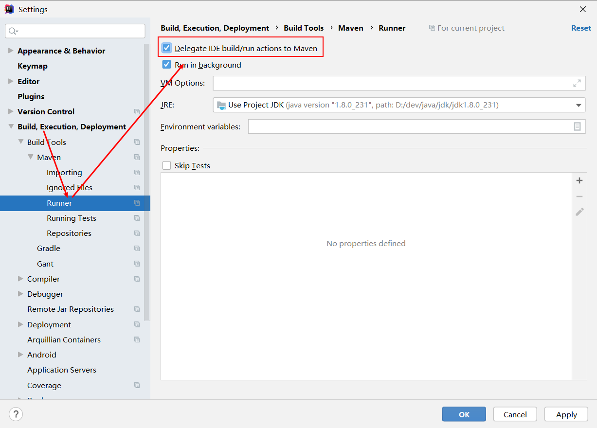
解决方法:File>Settings>Build, Execution, Deployment>Build Tools>Maven>Runner
勾选红框内容:

到此这篇关于idea启动springmvc项目时报找不到类的文章就介绍到这了,更多相关idea启动springmvc项目时报找不到类内容请搜索自学编程网以前的文章或继续浏览下面的相关文章希望大家以后多多支持自学编程网!

- 本文固定链接: https://www.zxbcw.cn/post/196232/
- 转载请注明:必须在正文中标注并保留原文链接
- QQ群: PHP高手阵营官方总群(344148542)
- QQ群: Yii2.0开发(304864863)