首页 > 编程语言 > 使用IDEA创建Web项目并发布到tomcat的操作方法
2021
06-12

使用IDEA创建Web项目并发布到tomcat的操作方法

Web开发

1.web开发概述

•学习web开发,需要先安装一台web服务器,将开发好的web项目部署在web服务器中供外界访问.

WEB服务器有很多,流行的WEB服务器有Tomcat、 WebSphere 、WebLogic、Jboss等。

在小型的应用系统或者有特殊需要的系统中,可以使用一个免费的Web服务器:
Apache 的Tomcat,该服务器支持全部JSP以及Servlet规范.

Tomcat安装配置

Tomcat官方站点:http://tomcat.apache.org

获取Tomcat安装程序包

? tar.gz文件是Linux操作系统下的安装版本

? zip文件是Windows系统下的压缩版本

在这里插入图片描述

安装Tomcat

?解压tomcat压缩文件即可

安装JDK(JDK安装教程点击这里)

? 设置JAVA_HOME环境变量

? 设置PATH环境变量

2.web开发环境搭建

在这里插入图片描述
在这里插入图片描述
在这里插入图片描述

启动服务器,检查是否安装成功

在这里插入图片描述

在这里插入图片描述

3.创建发布web项目

1.创建一个java项目

2.添加web

在这里插入图片描述

在这里插入图片描述

这样就多了一个web的文件夹,用来存放关于html的文件

在这里插入图片描述

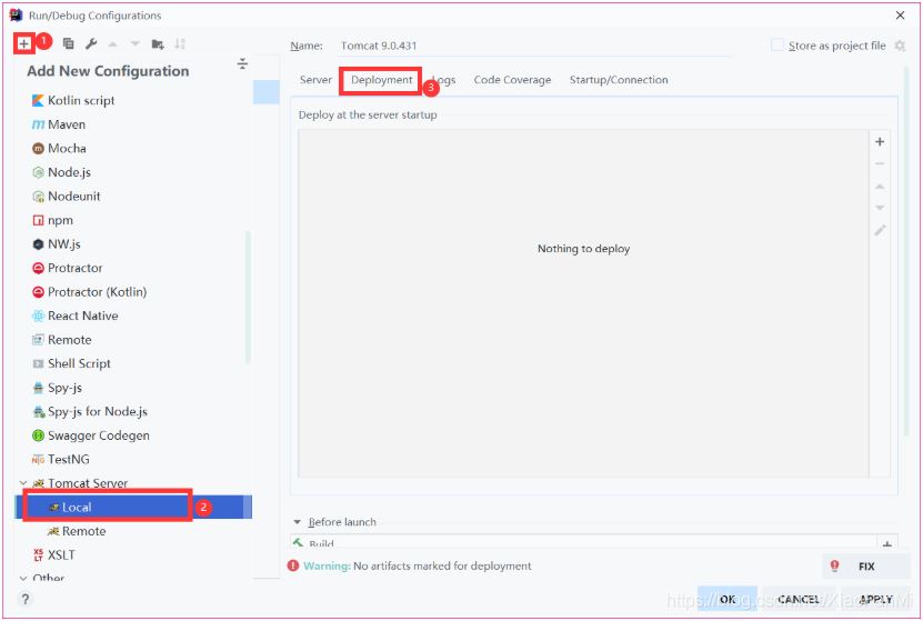
3.配置tomcat,使其web文件自动发布

在这里插入图片描述

在这里插入图片描述

在这里插入图片描述

在这里插入图片描述

4.点击应用后,在index.jsp中写入hello world,启动

在这里插入图片描述

5.成功

在这里插入图片描述

到此这篇关于使用IDEA创建Web项目并发布到tomcat的操作方法的文章就介绍到这了,更多相关IDEA创建Web项目发布到tomcat内容请搜索自学编程网以前的文章或继续浏览下面的相关文章希望大家以后多多支持自学编程网!

编程技巧