1、LongAdder由来
LongAdder类是JDK1.8新增的一个原子性操作类。AtomicLong通过CAS算法提供了非阻塞的原子性操作,相比受用阻塞算法的同步器来说性能已经很好了,但是JDK开发组并不满足于此,因为经常搞并发的请求下AtomicLong的性能是不能让人接受的。
如下AtomicLong 的incrementAndGet的代码,虽然AtomicLong使用CAS算法,但是CAS失败后还是通过无限循环的自旋锁不多的尝试,这就是高并发下CAS性能低下的原因所在。源码如下:
public final long incrementAndGet() {
for (;;) {
long current = get();
long next = current + 1;
if (compareAndSet(current, next))
return next;
}
}
高并发下N多线程同时去操作一个变量会造成大量线程CAS失败,然后处于自旋状态,导致严重浪费CPU资源,降低了并发性。
2、LongAdder与AtomicLong的简单介绍
我们知道,volatile关键字是轻量级锁,可以解决多线程内存不可见问题。对于一写多读,可以解决变量同步问题,但是如果是多写,volatile无法解决线程安全问题的。例如,count++操作,就应该使用如下方式: AtomicInteger count = new AtomicInteger(); 、count.addAndGet(1);而如果是JDK8及以上,推荐使用LongAdder对象替代,因为它的性能比AtomicLong 更好(减少乐观锁的重试次数)。
LongAdder其他应用场景:
对于Java项目中计数统计的一些需求,如果是 JDK8,推荐使用 LongAdder 对象,比 AtomicLong 性能更好(减少乐观锁的重试次数)
在大多数项目及开源组件中,计数统计使用最多的仍然还是AtomicLong,虽然是阿里巴巴这样说,但是我们仍然要根据使用场景来决定是否使用LongAdder。
今天主要是来讲讲LongAdder的实现原理,还是老方式,通过图文一步步解开LongAdder神秘的面纱,通过此篇文章你会了解到:
- 为什么AtomicLong在高并发场景下性能急剧下降?
- LongAdder为什么快?
- LongAdder实现原理(图文分析)
- AtomicLong是否可以被遗弃或替换?
本文代码全部基于JDK 1.8,建议边看文章边看源码更加利于消化!
3、AtomicLong
当我们在进行计数统计的时,通常会使用AtomicLong来实现。AtomicLong能保证并发情况下计数的准确性,其内部通过CAS来解决并发安全性的问题。
3.1 AtomicLong实现原理
说到线程安全的计数统计工具类,肯定少不了Atomic下的几个原子类。AtomicLong就是juc包下重要的原子类,在并发情况下可以对长整形类型数据进行原子操作,保证并发情况下数据的安全性。
public class AtomicLong extends Number implements java.io.Serializable {
// + 1
public final long incrementAndGet() {
return unsafe.getAndAddLong(this, valueOffset, 1L) + 1L;
}
// - 1
public final long decrementAndGet() {
return unsafe.getAndAddLong(this, valueOffset, -1L) - 1L;
}
}
我们在计数的过程中,一般使用incrementAndGet()和decrementAndGet()进行加一和减一操作,这里调用了Unsafe类中的getAndAddLong()方法进行操作。
接着看看unsafe.getAndAddLong()方法:
public final class Unsafe {
public final long getAndAddLong(Object var1, long var2, long var4) {
long var6;
do {
var6 = this.getLongVolatile(var1, var2);
} while(!this.compareAndSwapLong(var1, var2, var6, var6 + var4));
return var6;
}
public final native boolean compareAndSwapLong(Object var1, long var2, long var4, long var6);
}
这里直接进行CAS+自旋操作更新AtomicLong中的value值,进而保证value值的原子性更新。
3.2 AtomicLong瓶颈分析
如上代码所示,我们在使用CAS + 自旋的过程中,在高并发环境下,N个线程同时进行自旋操作,会出现大量失败并不断自旋的情况,此时AtomicLong的自旋会成为瓶颈。

如上图所示,高并发场景下AtomicLong性能会急剧下降,我们后面也会举例说明。
那么高并发下计数的需求有没有更好的替代方案呢?在JDK8 中 Doug Lea大神新写了一个LongAdder来解决此问题,我们后面来看LongAdder是如何优化的。
4、LongAdder
4.1 LongAdder和AtomicLong性能测试
我们说了很多LongAdder上性能优于AtomicLong,到底是不是呢?一切还是以代码说话:
/**
* Atomic和LongAdder耗时测试
*/
public class AtomicLongAdderTest {
public static void main(String[] args) throws Exception{
testAtomicLongAdder(1, 10000000);
testAtomicLongAdder(10, 10000000);
testAtomicLongAdder(100, 10000000);
}
static void testAtomicLongAdder(int threadCount, int times) throws Exception{
System.out.println("threadCount: " + threadCount + ", times: " + times);
long start = System.currentTimeMillis();
testLongAdder(threadCount, times);
System.out.println("LongAdder 耗时:" + (System.currentTimeMillis() - start) + "ms");
System.out.println("threadCount: " + threadCount + ", times: " + times);
long atomicStart = System.currentTimeMillis();
testAtomicLong(threadCount, times);
System.out.println("AtomicLong 耗时:" + (System.currentTimeMillis() - atomicStart) + "ms");
System.out.println("----------------------------------------");
}
static void testAtomicLong(int threadCount, int times) throws Exception{
AtomicLong atomicLong = new AtomicLong();
List<Thread> list = Lists.newArrayList();
for (int i = 0; i < threadCount; i++) {
list.add(new Thread(() -> {
for (int j = 0; j < times; j++) {
atomicLong.incrementAndGet();
}
}));
}
for (Thread thread : list) {
thread.start();
}
for (Thread thread : list) {
thread.join();
}
System.out.println("AtomicLong value is : " + atomicLong.get());
}
static void testLongAdder(int threadCount, int times) throws Exception{
LongAdder longAdder = new LongAdder();
List<Thread> list = Lists.newArrayList();
for (int i = 0; i < threadCount; i++) {
list.add(new Thread(() -> {
for (int j = 0; j < times; j++) {
longAdder.increment();
}
}));
}
for (Thread thread : list) {
thread.start();
}
for (Thread thread : list) {
thread.join();
}
System.out.println("LongAdder value is : " + longAdder.longValue());
}
}
执行结果:

这里可以看到随着并发的增加,AtomicLong性能是急剧下降的,耗时是LongAdder的数倍。至于原因我们还是接着往后看。
4.2 LongAdder为什么这么快
先看下LongAdder的操作原理图:

既然说到LongAdder可以显著提升高并发环境下的性能,那么它是如何做到的?
1、 设计思想上,LongAdder采用"分段"的方式降低CAS失败的频次
这里先简单的说下LongAdder的思路,后面还会详述LongAdder的原理。
我们知道,AtomicLong中有个内部变量value保存着实际的long值,所有的操作都是针对该变量进行。也就是说,高并发环境下,value变量其实是一个热点数据,也就是N个线程竞争一个热点。
LongAdder的基本思路就是分散热点,将value值的新增操作分散到一个数组中,不同线程会命中到数组的不同槽中,各个线程只对自己槽中的那个value值进行CAS操作,这样热点就被分散了,冲突的概率就小很多。
LongAdder有一个全局变量volatile long base值,当并发不高的情况下都是通过CAS来直接操作base值,如果CAS失败,则针对LongAdder中的Cell[]数组中的Cell进行CAS操作,减少失败的概率。
例如当前类中base = 10,有三个线程进行CAS原子性的**+1操作**,线程一执行成功,此时base=11,线程二、线程三执行失败后开始针对于Cell[]数组中的Cell元素进行**+1操作**,同样也是CAS操作,此时数组index=1和index=2中Cell的value都被设置为了1.
执行完成后,统计累加数据:sum = 11 + 1 + 1 = 13,利用LongAdder进行累加的操作就执行完了,流程图如下:

如果要获取真正的long值,只要将各个槽中的变量值累加返回。这种分段的做法类似于JDK7中ConcurrentHashMap的分段锁。
2、使用Contended注解来消除伪共享
在 LongAdder 的父类 Striped64 中存在一个 volatile Cell[] cells; 数组,其长度是2 的幂次方,每个Cell都使用 @Contended 注解进行修饰,而@Contended注解可以进行缓存行填充,从而解决伪共享问题。伪共享会导致缓存行失效,缓存一致性开销变大。
@sun.misc.Contended static final class Cell {
}
伪共享指的是多个线程同时读写同一个缓存行的不同变量时导致的 CPU缓存失效。尽管这些变量之间没有任何关系,但由于在主内存中邻近,存在于同一个缓存行之中,它们的相互覆盖会导致频繁的缓存未命中,引发性能下降。这里对于伪共享我只是提一下概念,并不会深入去讲解,大家可以自行查阅一些资料。
解决伪共享的方法一般都是使用直接填充,我们只需要保证不同线程的变量存在于不同的 CacheLine 即可,使用多余的字节来填充可以做点这一点,这样就不会出现伪共享问题。例如在Disruptor队列的设计中就有类似设计。


在Striped64类中我们可以看看Doug Lea在Cell上加的注释也有说明这一点:

框中的翻译如下:
Cell类是AtomicLong添加了padded(via@sun.misc.compended)来消除伪共享的变种版本。缓存行填充对于大多数原子来说是繁琐的,因为它们通常不规则地分散在内存中,因此彼此之间不会有太大的干扰。但是,驻留在数组中的原子对象往往彼此相邻,因此在没有这种预防措施的情况下,通常会共享缓存行数据(对性能有巨大的负面影响)。
3、惰性求值
LongAdder只有在使用longValue()获取当前累加值时才会真正的去结算计数的数据,longValue()方法底层就是调用sum()方法,对base和Cell数组的数据累加然后返回,做到数据写入和读取分离。
而AtomicLong使用incrementAndGet()每次都会返回long类型的计数值,每次递增后还会伴随着数据返回,增加了额外的开销。
4.3 LongAdder实现原理
之前说了,AtomicLong是多个线程针对单个热点值value进行原子操作。而LongAdder是每个线程拥有自己的槽,各个线程一般只对自己槽中的那个值进行CAS操作。
比如有三个线程同时对value增加1,那么value = 1 + 1 + 1 = 3
但是对于LongAdder来说,内部有一个base变量,一个Cell[]数组。
base变量:非竞争条件下,直接累加到该变量上
Cell[]数组:竞争条件下,累加个各个线程自己的槽Cell[i]中
最终结果的计算是下面这个形式:

4.4 ongAdder源码剖析
前面已经用图分析了LongAdder高性能的原理,我们继续看下LongAdder实现的源码:
public class LongAdder extends Striped64 implements Serializable {
public void increment() {
add(1L);
}
public void add(long x) {
Cell[] as; long b, v; int m; Cell a;
if ((as = cells) != null || !casBase(b = base, b + x)) {
boolean uncontended = true;
if (as == null || (m = as.length - 1) < 0 ||
(a = as[getProbe() & m]) == null ||
!(uncontended = a.cas(v = a.value, v + x)))
longAccumulate(x, null, uncontended);
}
}
final boolean casBase(long cmp, long val) {
return UNSAFE.compareAndSwapLong(this, BASE, cmp, val);
}
}
一般我们进行计数时都会使用increment()方法,每次进行**+1操作**,increment()会直接调用add()方法。
变量说明:
- as 表示cells引用
- b 表示获取的base值
- v 表示 期望值,
- m 表示 cells 数组的长度
- a 表示当前线程命中的cell单元格
条件分析:
条件一:as == null || (m = as.length - 1) < 0
此条件成立说明cells数组未初始化。如果不成立则说明cells数组已经完成初始化,对应的线程需要找到Cell数组中的元素去写值。

条件二:(a = as[getProbe() & m]) == null
getProbe()获取当前线程的hash值,m表示cells长度-1,cells长度是2的幂次方数,原因之前也讲到过,与数组长度取模可以转化为按位与运算,提升计算性能。
当条件成立时说明当前线程通过hash计算出来数组位置处的cell为空,进一步去执行longAccumulate()方法。如果不成立则说明对应的cell不为空,下一步将要将x值通过CAS操作添加到cell中。
条件三:!(uncontended = a.cas(v = a.value, v + x)
主要看a.cas(v = a.value, v + x),接着条件二,说明当前线程hash与数组长度取模计算出的位置的cell有值,此时直接尝试一次CAS操作,如果成功则退出if条件,失败则继续往下执行longAccumulate()方法。

接着往下看核心的longAccumulate()方法,代码很长,后面会一步步分析,先上代码:
java.util.concurrent.atomic.Striped64.:
final void longAccumulate(long x, LongBinaryOperator fn, boolean wasUncontended) {
int h;
if ((h = getProbe()) == 0) {
ThreadLocalRandom.current();
h = getProbe();
wasUncontended = true;
}
boolean collide = false;
for (;;) {
Cell[] as; Cell a; int n; long v;
if ((as = cells) != null && (n = as.length) > 0) {
if ((a = as[(n - 1) & h]) == null) {
if (cellsBusy == 0) {
Cell r = new Cell(x);
if (cellsBusy == 0 && casCellsBusy()) {
boolean created = false;
try {
Cell[] rs; int m, j;
if ((rs = cells) != null && (m = rs.length) > 0 && rs[j = (m - 1) & h] == null) {
rs[j] = r;
created = true;
}
} finally {
cellsBusy = 0;
}
if (created)
break;
continue;
}
}
collide = false;
}
else if (!wasUncontended)
wasUncontended = true;
else if (a.cas(v = a.value, ((fn == null) ? v + x : fn.applyAsLong(v, x))))
break;
else if (n >= NCPU || cells != as)
collide = false;
else if (!collide)
collide = true;
else if (cellsBusy == 0 && casCellsBusy()) {
try {
if (cells == as) {
Cell[] rs = new Cell[n << 1];
for (int i = 0; i < n; ++i)
rs[i] = as[i];
cells = rs;
}
} finally {
cellsBusy = 0;
}
collide = false;
continue;
}
h = advanceProbe(h);
}
else if (cellsBusy == 0 && cells == as && casCellsBusy()) {
boolean init = false;
try {
if (cells == as) {
Cell[] rs = new Cell[2];
rs[h & 1] = new Cell(x);
cells = rs;
init = true;
}
} finally {
cellsBusy = 0;
}
if (init)
break;
}
else if (casBase(v = base, ((fn == null) ? v + x : fn.applyAsLong(v, x))))
break;
}
}
代码很长,if else分支很多,除此看肯定会很头疼。这里一点点分析,然后结合画图一步步了解其中实现原理。
我们首先要清楚执行这个方法的前置条件,它们是或的关系,如上面条件一、二、三
- cells数组没有初始化
- cells数组已经初始化,但是当前线程对应的cell数据为空
- cells数组已经初始化, 当前线程对应的cell数据为空,且CAS操作+1失败
longAccumulate()方法的入参:
- long x 需要增加的值,一般默认都是1
- LongBinaryOperator fn 默认传递的是null
- wasUncontended竞争标识,如果是false则代表有竞争。只有cells初始化之后,并且当前线程CAS竞争修改失败,才会是false
然后再看下Striped64中一些变量或者方法的定义:
- base: 类似于AtomicLong中全局的value值。在没有竞争情况下数据直接累加到base上,或者cells扩容时,也需要将数据写入到base上
- collide:表示扩容意向,false 一定不会扩容,true可能会扩容。
- cellsBusy:初始化cells或者扩容cells需要获取锁,
- 0:表示无锁状态 1:表示其他线程已经持有了锁casCellsBusy(): 通过CAS操作修改cellsBusy的值,CAS成功代表获取锁,返回true
- NCPU:当前计算机CPU数量,Cell数组扩容时会使用到
- getProbe(): 获取当前线程的hash值
- advanceProbe(): 重置当前线程的hash值
接着开始正式解析longAccumulate()源码:
private static final long PROBE;
if ((h = getProbe()) == 0) {
ThreadLocalRandom.current();
h = getProbe();
wasUncontended = true;
}
static final int getProbe() {
return UNSAFE.getInt(Thread.currentThread(), PROBE);
}
我们上面说过getProbe()方法是为了获取当前线程的hash值,具体实现是通过UNSAFE.getInt()实现的,PROBE是在初始化时候获取当前线程threadLocalRandomProbe的值。
注:Unsafe.getInt()有三个重载方法getInt(Object o, long offset)、getInt(long address)和getIntVolatile(long address),都是从指定的位置获取变量的值,只不过第一个的offset是相对于对象o的相对偏移量,第二个address是绝对地址偏移量。如果第一个方法中o为null是,offset也会被作为绝对偏移量。第三个则是带有volatile语义的load读操作。
如果当前线程的hash值h=getProbe()为0,0与任何数取模都是0,会固定到数组第一个位置,所以这里做了优化,使用ThreadLocalRandom为当前线程重新计算一个hash值。最后设置wasUncontended = true,这里含义是重新计算了当前线程的hash后认为此次不算是一次竞争。hash值被重置就好比一个全新的线程一样,所以设置了竞争状态为true。
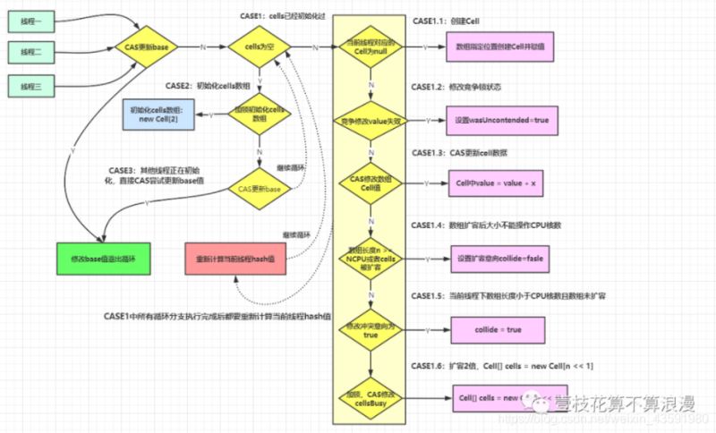
接着执行for循环,我们可以把for循环代码拆分一下,每个if条件算作一个CASE来分析:
final void longAccumulate(long x, LongBinaryOperator fn, boolean wasUncontended) {
for (;;) {
Cell[] as; Cell a; int n; long v;
if ((as = cells) != null && (n = as.length) > 0) {
}
else if (cellsBusy == 0 && cells == as && casCellsBusy()) {
}
else if (casBase(v = base, ((fn == null) ? v + x : fn.applyAsLong(v, x))))
}
}
如上所示,第一个if语句代表CASE1,里面再有if判断会以CASE1.1这种形式来讲解,下面接着的else if为CASE2, 最后一个为CASE3
CASE1执行条件:
if ((as = cells) != null && (n = as.length) > 0) {
}
cells数组不为空,且数组长度大于0的情况会执行CASE1,CASE1的实现细节代码较多,放到最后面讲解。
CASE2执行条件和实现原理:
else if (cellsBusy == 0 && cells == as && casCellsBusy()) {
boolean init = false;
try {
if (cells == as) {
Cell[] rs = new Cell[2];
rs[h & 1] = new Cell(x);
cells = rs;
init = true;
}
} finally {
cellsBusy = 0;
}
if (init)
break;
}
CASE2 标识cells数组还未初始化,因为判断cells == as,这个代表当前线程到了这里获取的cells还是之前的一致。我们可以先看这个case,最后再回头看最为麻烦的CASE1实现逻辑。
cellsBusy上面说了是加锁的状态,初始化cells数组和扩容的时候都要获取加锁的状态,这个是通过CAS来实现的,为0代表无锁状态,为1代表其他线程已经持有锁了。cells==as代表当前线程持有的数组未进行修改过,casCellsBusy()通过CAS操作去获取锁。但是里面的if条件又再次判断了cell==as,这一点是不是很奇怪?通过画图来说明下问题:

cells==as双重判断说明.png
如果上面条件都执行成功就会执行数组的初始化及赋值操作, Cell[] rs = new Cell[2]表示数组的长度为2,rs[h & 1] = new Cell(x) 表示创建一个新的Cell元素,value是x值,默认为1。
h & 1类似于我们之前HashMap或者ThreadLocal里面经常用到的计算散列桶index的算法,通常都是hash & (table.len - 1),这里就不做过多解释了。执行完成后直接退出for循环。
CASE3执行条件和实现原理:
else if (casBase(v = base, ((fn == null) ? v + x : fn.applyAsLong(v, x))))
break;
进入到这里说明cells正在或者已经初始化过了,执行caseBase()方法,通过CAS操作来修改base的值,如果修改成功则跳出循环,这个CASE只有在初始化Cell数组的时候,多个线程尝试CAS修改cellsBusy加锁的时候,失败的线程会走到这个分支,然后直接CAS修改base数据。
CASE1 实现原理:
分析完了CASE2和CASE3,我们再折头回看一下CASE1,进入CASE1的前提是:cells数组不为空,已经完成了初始化赋值操作。
接着还是一点点往下拆分代码,首先看第一个判断分支CASE1.1:
if ((a = as[(n - 1) & h]) == null) {
if (cellsBusy == 0) {
Cell r = new Cell(x);
if (cellsBusy == 0 && casCellsBusy()) {
boolean created = false;
try {
Cell[] rs; int m, j;
if ((rs = cells) != null && (m = rs.length) > 0 && rs[j = (m - 1) & h] == null) {
rs[j] = r;
created = true;
}
} finally {
cellsBusy = 0;
}
if (created)
break;
continue;
}
}
collide = false;
}
这个if条件中(a = as[(n - 1) & h]) == null代表当前线程对应的数组下标位置的cell数据为null,代表没有线程在此处创建Cell对象。
接着判断cellsBusy==0,代表当前锁未被占用。然后新创建Cell对象,接着又判断了一遍cellsBusy == 0,然后执行casCellsBusy()尝试通过CAS操作修改cellsBusy=1,加锁成功后修改扩容意向collide = false;
for (;;) {
if ((rs = cells) != null && (m = rs.length) > 0 && rs[j = (m - 1) & h] == null) {
rs[j] = r;
created = true;
}
if (created)
break;
continue;
}
上面代码判断当前线程hash后指向的数据位置元素是否为空,如果为空则将cell数据放入数组中,跳出循环。如果不为空则继续循环。

继续往下看代码,CASE1.2:
else if (!wasUncontended)
wasUncontended = true;
h = advanceProbe(h);
wasUncontended表示cells初始化后,当前线程竞争修改失败wasUncontended =false,这里只是重新设置了这个值为true,紧接着执行advanceProbe(h)重置当前线程的hash,重新循环。
接着看CASE1.3:
else if (a.cas(v = a.value, ((fn == null) ? v + x : fn.applyAsLong(v, x)))) break;
进入CASE1.3说明当前线程对应的数组中有了数据,也重置过hash值,这时通过CAS操作尝试对当前数中的value值进行累加x操作,x默认为1,如果CAS成功则直接跳出循环。

接着看CASE1.4:
else if (a.cas(v = a.value, ((fn == null) ? v + x : fn.applyAsLong(v, x))))
break;
如果cells数组的长度达到了CPU核心数,或者cells扩容了,设置扩容意向collide为false并通过下面的h = advanceProbe(h)方法修改线程的probe再重新尝试
至于这里为什么要提出和CPU数量做判断的问题:每个线程会通过线程对cells[threadHash%cells.length]位置的Cell对象中的value做累加,这样相当于将线程绑定到了cells中的某个cell对象上,如果超过CPU数量的时候就不再扩容是因为CPU的数量代表了机器处理能力,当超过CPU数量时,多出来的cells数组元素没有太大作用。

接着看CASE1.5:
else if (n >= NCPU || cells != as)
collide = false;
如果扩容意向collide是false则修改它为true,然后重新计算当前线程的hash值继续循环,在CASE1.4中,如果当前数组的长度已经大于了CPU的核数,就会再次设置扩容意向collide=false,这里的意义是保证扩容意向为false后不再继续往后执行CASE1.6的扩容操作。
接着看CASE1.6分支:
else if (cellsBusy == 0 && casCellsBusy()) {
try {
if (cells == as) {
Cell[] rs = new Cell[n << 1];
for (int i = 0; i < n; ++i)
rs[i] = as[i];
cells = rs;
}
} finally {
cellsBusy = 0;
}
collide = false;
continue;
}
这里面执行的其实是扩容逻辑,首先是判断通过CAS改变cellsBusy来尝试加锁,如果CAS成功则代表获取锁成功,继续向下执行,判断当前的cells数组和最先赋值的as是同一个,代表没有被其他线程扩容过,然后进行扩容,扩容大小为之前的容量的两倍,这里用的按位左移1位来操作的。
Cell[] rs = new Cell[n << 1];
到了这里,我们已经分析完了longAccumulate()所有的逻辑,逻辑分支挺多,仔细分析看看其实还是挺清晰的,流程图如下:

我们再举一些线程执行的例子里面场景覆盖不全,大家可以按照这种模式自己模拟场景分析代码流程:

如有问题也请及时指出,我会第一时间更正,不胜感激!
4.5 LongAdder的sum方法
当我们最终获取计数器值时,我们可以使用LongAdder.longValue()方法,其内部就是使用sum方法来汇总数据的。
java.util.concurrent.atomic.LongAdder.sum():
public long sum() {
Cell[] as = cells; Cell a;
long sum = base;
if (as != null) {
for (int i = 0; i < as.length; ++i) {
if ((a = as[i]) != null)
sum += a.value;
}
}
return sum;
}
实现很简单,base +
,遍历cells数组中的值,然后累加。
4.6 AtomicLong可以弃用了吗?
看上去LongAdder的性能全面超越了AtomicLong,而且阿里巴巴开发手册也提及到 推荐使用 LongAdder 对象,比 AtomicLong 性能更好(减少乐观锁的重试次数),但是我们真的就可以舍弃掉LongAdder了吗?
当然不是,我们需要看场景来使用,如果是并发不太高的系统,使用AtomicLong可能会更好一些,而且内存需求也会小一些。
我们看过sum()方法后可以知道LongAdder在统计的时候如果有并发更新,可能导致统计的数据有误差。
而在高并发统计计数的场景下,才更适合使用LongAdder。
5、总结
LongAdder中最核心的思想就是利用空间来换时间,将热点value分散成一个Cell列表来承接并发的CAS,以此来提升性能。
LongAdder的原理及实现都很简单,但其设计的思想值得我们品味和学习。
也希望大家多多关注自学编程网的其他内容!

- 本文固定链接: https://www.zxbcw.cn/post/214652/
- 转载请注明:必须在正文中标注并保留原文链接
- QQ群: PHP高手阵营官方总群(344148542)
- QQ群: Yii2.0开发(304864863)