前言
相信小伙伴一定用过 @Transaction 注解,那 @Transaction 背后的秘密又知道多少呢?
Spring 是如何开启事务的?又是如何进行提交事务和关闭事务的呢?
画图猜测
在开始 debug 阅读源码之前,小伙伴们应该已经知道 MySQL 是如何开启事务的。
因此可以得出猜测:

那下面跟着源码一起读一读,Spring 的 @Transaction 注解是如何执行事务逻辑的?
Spring 事务执行流程
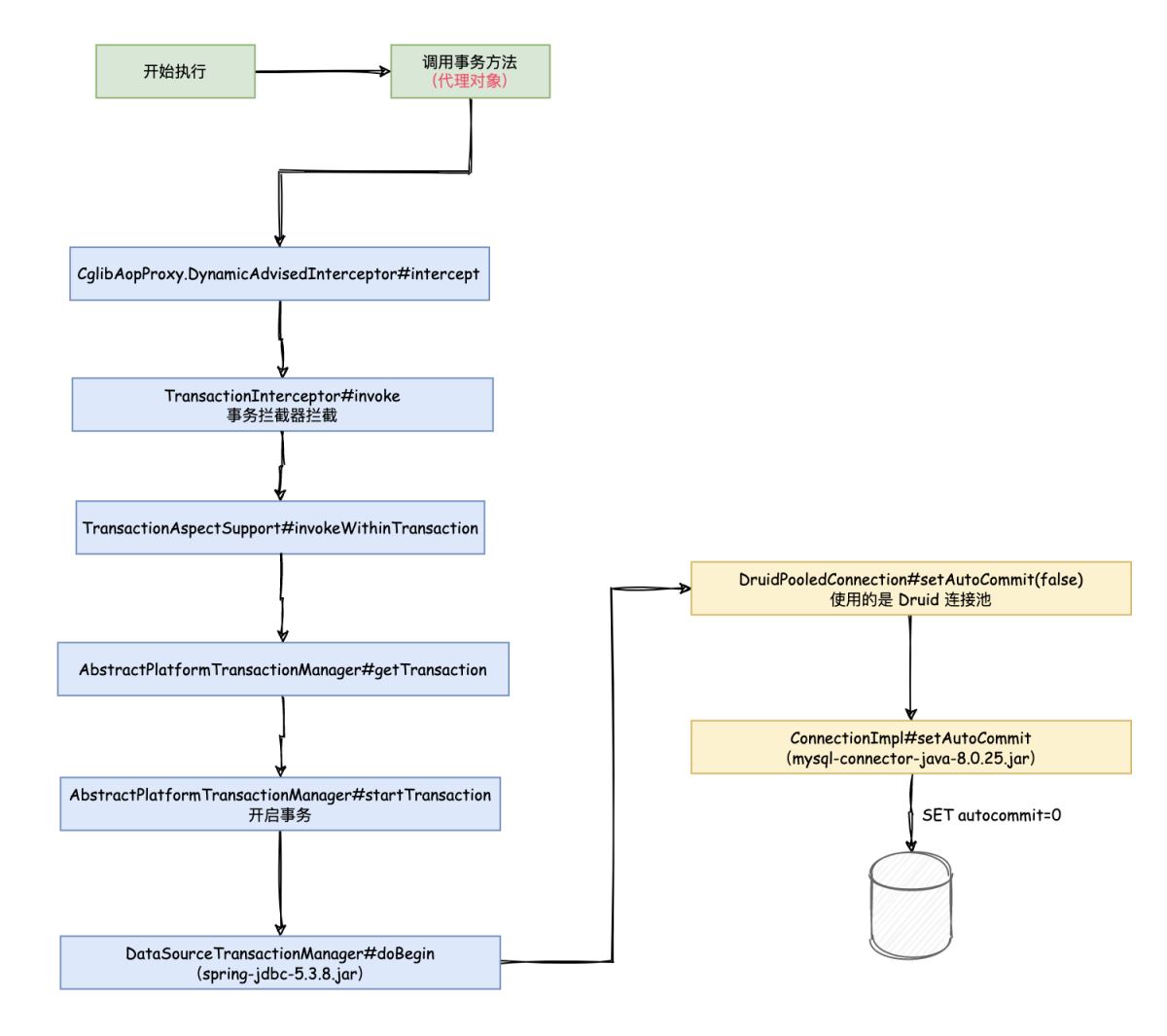
开启事务
这里使用的是 Spring Boot + MySQL + Druid
<dependency>
<groupId>com.alibaba</groupId>
<artifactId>druid-spring-boot-starter</artifactId>
<version>1.2.6</version>
</dependency>

在创建 Bean 的时候,会对 UserService 基于 AOP 生成代理对象;
AbstractAutowireCapableBeanFactory#initializeBean
...
wrapIfNecessary
AbstractAutoProxyCreator#createProxy
CglibAopProxy#getProxy 生成代理对象
- 开始执行
userService.updateUserInfo();这里的 userService 就是代理对象;会被CglibAopProxy.DynamicAdvisedInterceptor#intercept方法拦截; TransactionInterceptor#invoke被事务拦截器拦截TransactionAspectSupport#invokeWithinTransaction事务处理AbstractPlatformTransactionManager#getTransaction会在这里调用AbstractPlatformTransactionManager#startTransaction方法,来开启事务。

是不是看到 doBegin 这个词突然感觉很熟悉。
跟进 DataSourceTransactionManager#doBegin 方法,注意看,此时是在 spring-jdbc-5.3.8.jar 包下面的。

因为使用的 druid 连接池,所以这块 Connection 是 durid 的连接池。
DruidPooledConnection#setAutoCommit(false) 关闭自动提交;
这里就是 druid 的逻辑,一顿执行然后到 com.alibaba.druid.filter.FilterChainImpl#connection_setAutoCommit。

ConnectionImpl#setAutoCommit,这个是在 mysql-connector-java-8.0.25.jar 包下的。

这一句才是重点 SET autocommit=0。
SET autocommit=0
开启事务了!
总结一下流程:

执行 SQL
在开始事务之后,会通过回调执行方法的内部逻辑。

- 因为这里使用的是 Mybatis,所以还是会被代理,
MapperProxy#invoke; DruidPooledPreparedStatement#execute;ClientPreparedStatement#execute;

执行过程相对比较简单:

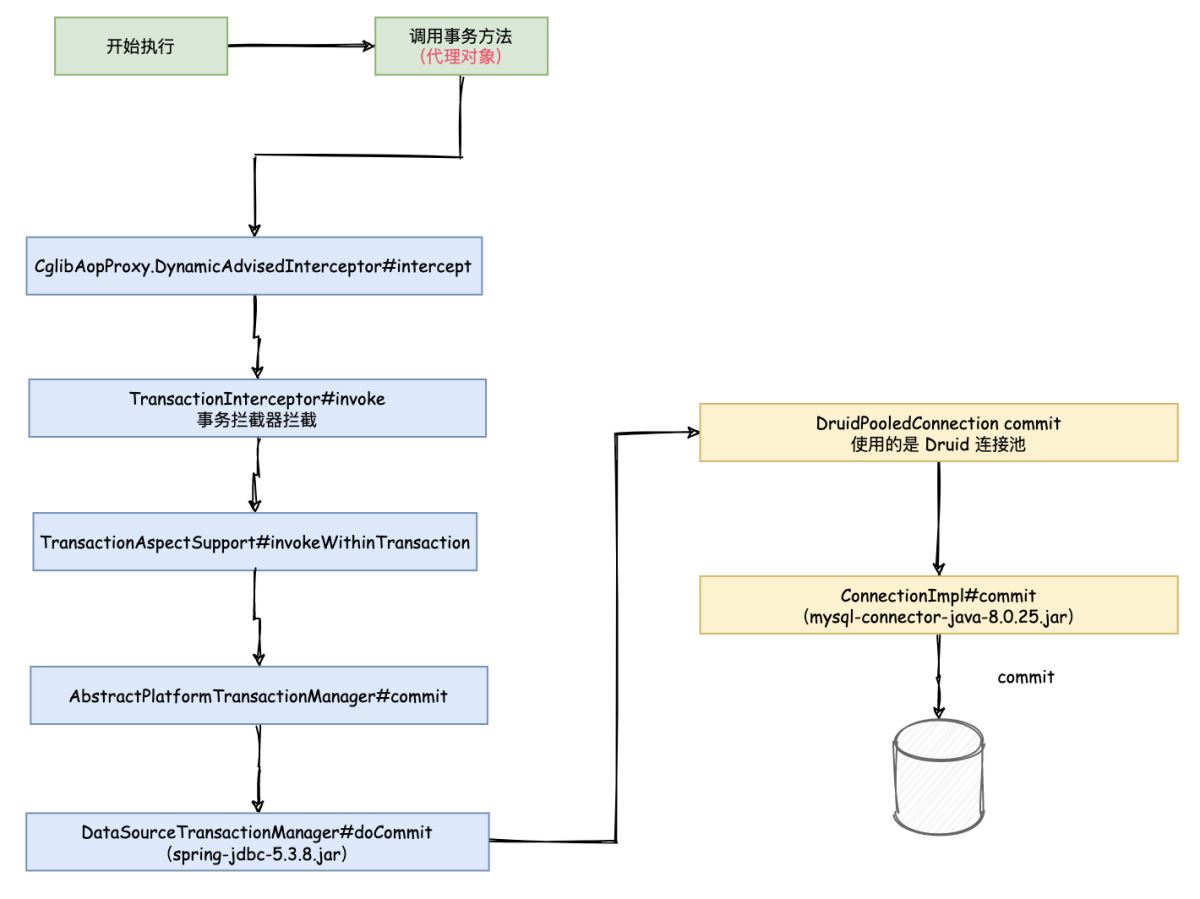
提交事务
在 TransactionAspectSupport#invokeWithinTransaction 最后一行,commitTransactionAfterReturning(txInfo); 就是提交事务。
AbstractPlatformTransactionManager#commit抽象事务管理器,进行提交事务DataSourceTransactionManager#doCommit数据源数据管理器,提交事务

这里肯定是调用连接池的方法,所以会执行到 DruidPooledConnection 中
DruidPooledConnection commit- 最终还是执行到
mysql-connector-java-8.0.25.jar包下面的ConnectionImpl#commit

调用 commit 提交事务。
commit

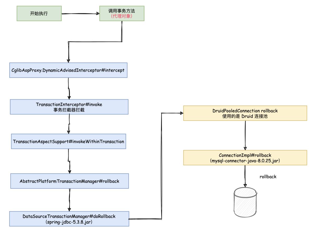
异常回滚
异常在这里 TransactionAspectSupport#invokeWithinTransaction 会被 catch。

AbstractPlatformTransactionManager#rollback 在这里进行 rollback

执行 DataSourceTransactionManager#doRollback
最终执行到 mysql-connector-java-8.0.25.jar 的 ConnectionImpl#rollback() 到 ConnectionImpl#rollbackNoChecks

从而执行 rollback 语句
rollback

恢复 autocommit
cleanupTransactionInfo(txInfo);
在 这个方法中会将之前设置的 autocommit 进行恢复。
Java 原生开启事务
如果觉得这样有点绕,那咱们可以看简单版本的,不带 Spring。
/**
* @author liuzhihang
* @date 2021/6/18 16:51
*/
public class MainTest {
public static void main(String[] args) throws Exception {
DruidDataSource dataSource = new DruidDataSource();
dataSource.setDriverClassName("com.mysql.cj.jdbc.Driver");
dataSource.setUrl("jdbc:mysql://localhost:3306/demo");
dataSource.setUsername("root");
dataSource.setPassword("root");
Connection connection = dataSource.getConnection();
try {
// 关闭自动提交
connection.setAutoCommit(false);
connection.prepareStatement("update user_info set user_name = 'liuzhihang' where user_id = '1001';").executeUpdate();
connection.prepareStatement("update user_address set address = 'anhui' where user_id = '1001';").executeUpdate();
// 提交事务
connection.commit();
} catch (Exception e) {
// 回滚
connection.rollback();
} finally {
// 开启自动提交
connection.setAutoCommit(true);
}
}
}
看完 Java 原生提交事务的方式,是不是感觉简单明了。
Spring @Transaction 只是创建了 AOP 代理,通过代理调用原生的开启关闭事务,同样在执行 SQL 那一块,也是 Mybatis 进行了代理,从而提交 SQL。
总结
最后,将图进行合并,总结流程。

至此,事务执行过程分析完毕。
不过还是有一个疑问?
为什么使用 set autocommit = 0 来开启事务,而不是使用 begin 或者 start transaction 来开启事务呢?
以上就是Spring @Transaction 注解执行事务的流程的详细内容,更多关于Spring @Transaction 注解的资料请关注自学编程网其它相关文章!

- 本文固定链接: https://www.zxbcw.cn/post/215944/
- 转载请注明:必须在正文中标注并保留原文链接
- QQ群: PHP高手阵营官方总群(344148542)
- QQ群: Yii2.0开发(304864863)